Cloudflare s’attaque à un monument du Web. Avec EmDash, un nouveau système open source encore en early access, l’entreprise ambitionne de corriger ce qu’elle considère comme les limites structurelles de WordPress — en plaçant cette fois l’IA au cœur de la gestion de contenu.
Une promesse ambitieuse, mais loin de faire consensus.
EmDash : Un « successeur spirituel » qui ne convainc pas tout le monde
Avec EmDash, Cloudflare ne cache pas ses ambitions : proposer une alternative moderne à WordPress, repensée pour l’ère des modèles de langage. Mais, la réaction a été immédiate.
Matt Mullenweg, fondateur de WordPress, a rejeté l’idée d’un « successeur spirituel », dénonçant une initiative davantage tournée vers la promotion des services Cloudflare que vers une réelle continuité philosophique.
Cette tension donne le ton : EmDash n’est pas seulement un produit, c’est une remise en question frontale de l’écosystème WordPress.
Une architecture pensée pour les agents IA
Là où EmDash se distingue réellement, c’est dans sa conception. Cloudflare affirme avoir reconstruit un CMS « from scratch », avec plusieurs choix techniques clés :
- intégration native d’un serveur MCP (Model Context Protocol)
- compatibilité directe avec les LLMs
- utilisation de TypeScript pour faciliter l’interaction avec l’IA
- base construite sur Astro, un framework orienté performance et IA
Résultat : le contenu n’est plus seulement affiché, il devient manipulable par des agents intelligents.
Le vrai sujet : repenser le contenu pour l’IA
Derrière EmDash, une idée plus profonde émerge. Aujourd’hui, WordPress repose largement sur une logique héritée du web classique : le contenu est stocké en HTML, optimisé pour l’affichage, mais difficile à manipuler ailleurs.
Des développeurs comme Joost de Valk (Yoast) ou Hendrik Luehrsen pointent une limite structurelle : le contenu moderne doit être pensé pour circuler entre APIs, interfaces, IA et systèmes multiples.
EmDash prend le problème à l’envers : contenu structuré, lisible par machine et exploitable par IA. Il s’agit là d’une approche qui correspond mieux aux usages actuels (multi-plateformes, personnalisation, automatisation).
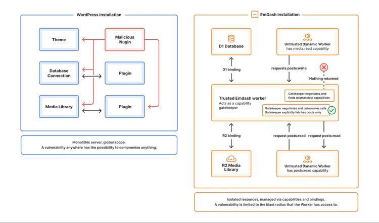
Sécurité : rupture ou argument marketing ?
Cloudflare met aussi en avant un point sensible : la sécurité. Selon l’entreprise, les plugins WordPress — souvent en PHP — ont un accès trop large au système. EmDash propose une alternative avec des Dynamic Workers, isolant l’exécution du code. Objectif : éviter qu’un plugin compromette tout le site.
Certains développeurs WordPress estiment que les vulnérabilités sont souvent corrigées rapidement, les risques sont parfois exagérés et le discours de « crise » sert surtout à positionner EmDash.
Le débat est révélateur : la sécurité devient un argument concurrentiel autant qu’un enjeu technique.
Une adoption rapide… mais des doutes persistants
Sur le terrain, EmDash impressionne déjà par sa rapidité. Brian Coords (Automattic) souligne qu’on peut passer de zéro à un site fonctionnel en un temps record. Mais, il parle aussi d’un produit « vibe-coded » — séduisant, mais encore immature dans sa profondeur.
Autre point critique : la dépendance à l’écosystème Cloudflare. Contrairement à WordPress, qui bénéficie d’une communauté massive, de décennies de documentation et d’un écosystème universel, EmDash pourrait enfermer les utilisateurs dans une infrastructure plus fermée, avec peu de garanties de portabilité.
WordPress réagit déjà
L’effet EmDash est immédiat. À peine lancé, le projet pousse Automattic à ajuster sa roadmap. Le lancement de WordPress 7.0 a été repoussé pour intégrer un client IA, une API dédiée aux modèles et du travail collaboratif en temps réel. Autrement dit : WordPress ne nie pas le problème — il accélère pour y répondre.
Cloudflare ne renversera pas WordPress du jour au lendemain. Mais, ce n’est peut-être pas l’objectif. EmDash agit plutôt comme un révélateur des limites de l’architecture historique, du retard sur l’intégration de l’IA et du besoin de repenser le contenu.
Dans ce contexte, deux scénarios émergent :
- soit EmDash construit un nouvel écosystème
- soit il force WordPress à évoluer plus vite
Dans les deux cas, le web y gagne. Ce qui se joue ici est plus large qu’un duel entre plateformes. C’est une transition du web éditorial vers le web programmable, du contenu statique vers le contenu intelligent et de l’utilisateur vers l’agent.
Et dans cette transition, le CMS devient une interface pour l’IA, pas seulement pour les humains.
